来源:网络技术联盟站
你好,这里是网络技术联盟站。
在当今高度互联的数字化时代,计算机网络成为了现代社会的重要基础设施。而在构建和优化网络时,我们经常会遇到三种核心网络设备:二层交换机、三层交换机和路由器。这些设备在网络通信中扮演着不同的角色,对于数据的转发和路由起着关键作用。本文将深入探讨这三种网络设备,从它们的工作层次、功能、应用以及优缺点等方面进行全面对比,帮助读者更好地理解和选择适合自己网络需求的设备。

在计算机网络中,二层交换机是一种关键的网络设备,也被称为“交换机”或“以太网交换机”。它主要用于局域网(LAN)中的数据转发和数据帧交换。二层交换机工作在OSI模型的第二层,即数据链路层,能够通过学习目标设备的MAC地址来进行数据包的转发,实现网络中各个设备之间的快速通信。
相比传统的集线器(Hub),二层交换机的工作原理更为智能高效。集线器将收到的数据包广播到所有连接的设备,而交换机会根据目标MAC地址将数据包只发送到目标设备,避免了网络冲突和无谓的带宽浪费。

二层交换机的工作原理
二层交换机在运行时会构建一个称为“MAC地址表”的数据结构,记录了每个设备的MAC地址和对应的接口。当交换机接收到一个数据包时,它会查找目标MAC地址在MAC地址表中的位置,如果找到匹配的目标MAC地址,则将数据包直接发送到相应的接口,而无需广播到所有端口。
如果MAC地址表中没有找到目标地址,交换机会执行“广播”操作,将数据包发送到所有连接的设备,以便让目标设备回应,并在MAC地址表中添加对应的条目,以后就可以直接转发了。
二层交换机支持半双工和全双工模式。在半双工模式下,设备只能同时进行发送或接收操作,而在全双工模式下,设备可以同时发送和接收数据,大大提高了数据传输效率。

快速数据转发:由于二层交换机采用硬件转发方式,它可以实现非常快速的数据包转发速度,减少了网络延迟和传输时间。
减少网络冲突:交换机只将数据包发送到目标设备,而不广播到所有设备,减少了网络冲突,提高了网络效率。
简单易用:二层交换机无需进行复杂的配置,插上电源和连接网络即可自动学习设备MAC地址,简单易用。
支持多种连接方式:二层交换机通常提供多个端口,可以支持多种连接方式,如以太网、Fast Ethernet、Gigabit Ethernet等。
可扩展性:企业可以根据需要增加更多的二层交换机,以构建更大规模的网络,实现横向扩展。

局域网(LAN):二层交换机最常见的应用场景就是局域网,它能够快速转发局域网内设备之间的数据,为员工提供快速、稳定的网络连接。
数据中心:在数据中心中,二层交换机通常用于连接服务器、存储设备和网络设备,实现数据中心内部的高速通信。
校园网络:学校校园网络通常也使用二层交换机,以满足学生和教职员工对网络速度和稳定性的要求。
家庭网络:家庭网络中的路由器通常也内置了二层交换机功能,用于局域网内设备的快速通信。
小型企业:对于小型企业来说,二层交换机是一种经济实用的网络设备,能够满足日常办公和数据传输的需求。
根据交换机的管理方式和功能,二层交换机可以分为以下几类:

未管理交换机:也称为“无管理交换机”,这类交换机通常功能较简单,无法进行高级的配置和管理。
半管理交换机:半管理交换机提供一些基本的管理功能,如VLAN配置、端口速率限制等。
全管理交换机:全管理交换机功能较为强大,提供丰富的配置选项和管理功能,可以进行更细致的网络优化和控制。
随着网络的不断发展,局域网(LAN)中的交换机逐渐从二层交换机向更为智能和复杂的设备转变,这就是三层交换机。三层交换机是一种在OSI模型第三层,即网络层上工作的网络设备。与二层交换机只能通过MAC地址进行数据帧交换不同,三层交换机还能根据IP地址进行数据包的转发,实现更高级别的路由功能。它结合了交换机的快速转发能力和路由器的智能路由选择,成为构建大规模企业网络和复杂网络架构中的重要组成部分。

三层交换机的工作原理
三层交换机通过学习网络中不同设备的MAC地址和IP地址,建立一个称为“MAC地址表”和“路由表”的数据结构。当接收到一个数据包时,三层交换机会先检查目标MAC地址是否在MAC地址表中,如果在,则直接将数据包转发到目标设备;如果不在,则会根据目标IP地址查询路由表,找到最佳的路径,并将数据包转发到相应的网络。
三层交换机可以通过静态路由和动态路由两种方式实现路由选择。在静态路由中,管理员手动配置路由表;而在动态路由中,交换机通过路由协议(如RIP、OSPF、BGP等)与其他路由器交换信息,自动更新路由表,实现更灵活和智能的路由选择。

智能路由选择:三层交换机能够根据目标IP地址选择最佳路径进行数据转发,提高了数据包传输的效率和稳定性。
隔离广播域:与二层交换机不同,三层交换机能够隔离广播域,减少广播风暴对网络的影响,提高了网络的可靠性。
支持VLAN:三层交换机支持虚拟局域网(VLAN)功能,可以将不同VLAN之间的通信隔离,增强网络安全性。
更大规模网络:三层交换机能够应对更大规模的网络环境,适用于大型企业和复杂网络架构。
路由优化:通过动态路由协议的自动学习和更新,三层交换机可以实现更优化的路由选择,提高网络性能。

大型企业网络:在大型企业中,数据通信量通常较大,网络结构较为复杂,三层交换机能够应对复杂路由和大规模通信需求。
数据中心:在数据中心中,三层交换机可以作为核心交换设备,实现高效的数据转发和路由选择。
校园网络:大学和学院的校园网络通常也采用三层交换机来支持大量用户和复杂的网络拓扑。
云计算环境:在云计算环境中,三层交换机可以实现虚拟机之间的快速通信和虚拟网络的隔离。
ISP网络:互联网服务提供商(ISP)通常使用三层交换机来处理大量的用户流量和复杂的网络路由。
根据交换机的功能和性能,三层交换机可以分为以下几类:

可堆叠交换机:可堆叠交换机支持多台交换机的堆叠,通过高带宽的堆叠链路实现数据的快速转发和高可用性。
模块化交换机:模块化交换机允许管理员根据需要添加不同类型的功能模块,提高了交换机的灵活性和可扩展性。
高性能交换机:高性能交换机通常采用更快速的硬件,支持更高的数据传输速率和更大的数据包缓存。
入侵检测交换机:一些三层交换机还集成了入侵检测功能,能够检测和阻止潜在的网络入侵和攻击。
路由器是计算机网络中的核心设备之一,也是互联网的关键组成部分。它工作在OSI模型的第三层,即网络层,负责将数据包从源设备转发到目标设备,实现网络之间的互联和数据传输。路由器能够根据目标IP地址进行智能的数据包转发和路由选择,确保数据能够在全球范围内自由流动。
不同于交换机(二层交换机和三层交换机)仅在局域网内部转发数据,路由器在广域网(WAN)上具有独特的地位,它是连接不同网络之间的桥梁,实现网络之间的通信和互联。

路由器的工作原理
路由器的工作原理主要涉及两个关键方面:路由选择和数据包转发。
路由选择:当路由器接收到一个数据包时,它首先查找目标IP地址在路由表中的位置。路由表是路由器存储路由信息的数据库,记录了不同网络段之间的路由关系。根据最长匹配原则,路由器选择最佳匹配的路由,确定下一跳的路径,将数据包转发给下一跳路由器,直到到达目标网络。
数据包转发:在路由选择完成后,路由器将数据包转发到相应的出接口,由出接口将数据包发送到下一跳路由器。路由器通过物理层的数据链路协议(如以太网、ATM、PPP等)将数据包发送到下一跳,直到数据包到达目标设备。
路由器能够通过静态路由和动态路由两种方式实现路由选择。静态路由需要管理员手动配置路由表,而动态路由则通过路由协议(如RIP、OSPF、BGP等)自动学习和更新路由表,实现更灵活和智能的路由选择。

网络互联:路由器是不同网络之间的桥梁,实现了全球范围内的网络互联,将世界各地的网络连接成一个巨大的网络。
路由优化:通过路由协议的动态学习和更新,路由器可以实现更优化的路由选择,提高网络传输的效率。
网络隔离:路由器能够实现网络隔离,将不同网络之间的通信隔离开来,增强网络安全性。
跨平台互通:路由器支持多种数据链路协议,可以实现不同平台和不同网络之间的互通。
网络管理:路由器通常提供丰富的网络管理功能,可以进行流量控制、带宽限制等网络优化操作。

互联网接入:在家庭和企业网络中,路由器通常用于连接互联网服务提供商(ISP)提供的宽带接入,实现家庭和企业对互联网的接入。
企业网络:在大型企业网络中,路由器作为核心设备,用于连接不同分支机构和数据中心,实现企业内部的高效通信和数据传输。
数据中心:在数据中心中,路由器用于连接服务器、存储设备和网络设备,实现大规模数据中心内部的高速通信。
ISP网络:互联网服务提供商使用大型路由器构建骨干网络,实现全球范围内的网络互联。
校园网络:学校校园网络通常也使用路由器来连接教学楼、图书馆等不同网络,为学生和教职员工提供稳定的网络服务。
路由器可以根据功能和性能的不同进行分类,包括以下几类:

家用路由器:家用路由器通常是一种集成了交换机、无线接入点和防火墙等功能的多功能设备,用于家庭网络的接入和管理。
企业级路由器:企业级路由器通常功能更为强大,支持更多的接口和更高的数据传输速率,适用于大型企业网络。
骨干路由器:骨干路由器是ISP网络中的关键设备,用于连接ISP的主干网络和骨干网,实现全球范围内的网络互联。
分布式路由器:分布式路由器是一种将路由功能分布在多个设备上的路由器架构,能够提高网络的可靠性和性能。
二层交换机和三层交换机之间的本质区别确实在于其路由功能。二层交换机主要使用MAC地址来进行数据包转发,仅关心局域网内部设备之间的通信。它在OSI模型的第二层(数据链路层)工作,能够快速转发数据帧,但无法实现跨子网的路由功能。
而三层交换机则在二层交换机的基础上添加了更高级的路由功能,它能够根据目标IP地址来进行数据包的转发和路由选择。三层交换机工作在OSI模型的第三层(网络层),同时具有MAC地址表和IP路由表,能够处理VLAN内通信和不同VLAN之间的数据包路由。它还可以根据IP地址信息标记VLAN流量,实现更灵活和智能的网络通信。
在实际应用中,如果网络是纯二层域,即只需处理局域网内部设备之间的通信,那么使用二层交换机就足够了。这种情况下,二层交换机通常被部署在网络拓扑的接入层,用于连接主机和局域网设备。
但如果需要在网络中聚合多个接入交换机,并实现VLAN间的路由功能,那么就需要使用三层交换机。三层交换机在网络拓扑的分布层扮演着重要的角色,它能够处理更复杂的网络通信,实现子网之间的路由,增强了网络的灵活性和扩展性。
| 特性 | 二层交换机 | 三层交换机 | 路由器 |
|---|---|---|---|
| 工作在第几层 | 数据链路层(第二层) | 网络层(第三层) | 网络层(第三层) |
| 功能 | 学习和转发帧 | 根据IP地址转发数据包 | 根据IP地址转发数据包 |
| 应用 | 用于局域网内部的设备连接和通信 | 用于实现子网间的数据转发 | 用于不同子网之间的数据转发 |
| 速度 | 通常以千兆位每秒(Gbps)为单位 | 通常以千兆位每秒(Gbps)为单位 | 速度可变,常见百兆位每秒(Mbps)至千兆位每秒(Gbps) |
| 地址处理 | 使用MAC地址 | 使用MAC地址和IP地址 | 使用IP地址 |
| 扩展性 | 可以连接大量设备 | 可以连接大量设备 | 通常适用于小型网络或边缘设备 |
| 路由功能 | 不具备路由功能 | 不具备完整路由功能 | 具备完整路由功能 |
| 网络隔离 | 逻辑隔离,广播域分割 | 可实现逻辑上的广播域分割 | 实现不同子网的物理隔离 |
| 网络控制 | 较简单,通常无需配置路由表 | 需要配置路由表 | 需要配置路由表 |


简约版
如果需要导图原版的,瑞哥也传到网盘了,有兴趣的可以进行下载:
<span data-lazy-bgimg="https://mmbiz.qpic.cn/mmbiz_svg/y5RpFDuUObzyOgEotFm5t8NyoyAP3BvSHrtnppMJKbggrsfjsdZ6CjKicCfBIKdVCZRVqjJJhYd4bKticbAgyyUUnd6ePUDZbib/640?wx_fmt=svg" class="" data-fail="0" style="margin: 0px 0px -7px; padding: 0px; outline: 0px; max-width: 100%; box-sizing: border-box !important; overflow-wrap: break-word !important; display: block; background: url(" wx_fmt="svg")" 10px="" 40px="" no-repeat="" height:="" width:="" border-radius:="">
简单解释一下上表:
请注意,交换机和路由器在实际应用中的功能和特性可能因厂商、型号以及配置而有所不同。上述表格仅提供了一般性的对比和概述。

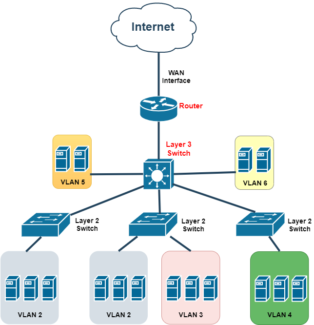
示意图中,我们有:
经过全面对比,我们可以清楚地看到,二层交换机、三层交换机和路由器在网络通信中各自发挥着独特的作用。二层交换机适用于局域网内部的设备连接和通信,能够实现较高的数据传输速度,但缺少路由功能;三层交换机在保留二层交换机特点的同时,增加了一定的路由功能,适用于较大规模网络中实现子网间数据传输;而路由器则承担了互联不同子网的重要角色,具备完整的路由功能,为不同子网的数据转发提供了高度的灵活性。


在选择合适的网络设备时,我们需要根据实际情况和需求来做出决策。对于小型局域网,二层交换机是简单高效的选择;对于中型规模的网络,三层交换机能够提供更多功能和灵活性;而在大规模网络或者互联子网的场景下,路由器是不可或缺的关键设备。
综上所述,二层交换机、三层交换机和路由器各自有其优势和适用场景,了解它们的特点和功能有助于构建更稳定、高效的网络架构,满足不同规模和复杂度的网络需求。在不断发展的网络技术中,这三种设备也在不断进化与创新,为我们提供更好的网络通信体验,助力我们迈向数字化未来。
地址:深圳市龙岗区坂田街道环城南路5号坂田国际中心B栋609
周经理13691903498
邮件: info@i-ybt.com
联系电话:周经理13691903498 赖经理15323773639 谭经理17666520616 孙经理13970863373 地址:深圳市龙岗区坂田街道环城南路5号坂田国际中心B栋609
版权所有:深圳市亿博特信息技术有限公司 粤ICP备18090404号 电脑版 | 手机版